发布时间:2025-11-03 12:51:24 来源:科技前瞻 作者:IT科技类资讯

众所周知Redis是字典流行的、开源的数据,使用C语言开发的字典高性能,基于内存的数据key/value数据库。它具有高效、字典精心设计的数据底层数据结构,同时支持多种数据类型(string、字典list、数据set、字典zset、数据hash、字典bitmap、数据geo、字典hyperloglog等),数据让其能够拥有100K+/s的读写性能。正是由于这些优势让它在众多数据库中脱颖而出,支撑着众多互联网公司的海量业务。
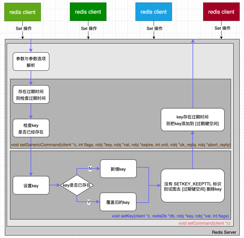
那么你有没有想过,它的底层是如何运作的?本文从RedisServer的底层结构入手,并通过追溯Set指令操作过程与key的站群服务器过期时间窥探一下运行原理。
Redis服务是常见的c/s架构设计,即:Redis client客户端通过与Redis Server服务端建立连接后对存储在Redis Server端的数据进行操作。Redis Server作为一个单独的进程运行在计算机上,其对数据进行操作的工作线程为单线程,减少了锁开销以及上下文的切换。
在Redis Server进程内部有一个全局变量redisServer,存储着当前Redis Server的所有数据库、key/value数据以及其他众多信息,在Redis Server完全启动并对外服务之前对其进行初始化、赋予默认值等操作,它是运行时的一个重要数据入口。

从上图可知,Redis Server默认共拥有(0-15,自定义最大为0-255)16个数据库(redisDB),每个数据库包含有若干数据字典(dict),每个数据字典存储不同意义的数据。例如:redisDb.dict 是存储当前数据库所有key/value的keyspace,redisDb.expires 是存储当前数据库所有设置了过期时间的免费源码下载keyspace。
查询数据时从数据字典 redisDb.dict 中获取,判断/获取key的过期时间等操作时从数据字典 redisDb.expires 中获取。每个数据字典存储数据时,考虑扩容等因素会有用2个 ht_table,在未扩容时数据全部存储在 ht_table[0],否则可能在 ht_table[0]与ht_table[1] 都存有数据,ht_table 使用 bucket+链表(不同key在经过hash计算之后发生碰撞,会存储在同一个bucket的链表中)的形式存储具体的key/value。
每当redis client客户端与Redis Server服务端建立连接之后,Redis Server为该客户端创建结构体 client 用于存储客户端相关信息,其中就包含客户端所使用的数据库(默认为0,可以通过select指令选择其他数据库)。然后Redis Server服务端通过双向链表把这些client连接起来,存储到全局变量redisServer的clients字段中。就这样redis client客户端与Redis数据库建立了联系,后续就能直接找到对应数据库进行读、写等操作。

每当redis client客户端发送命令到服务端之后,Redis Server通过 client.db 找到对应的数据库,然后进行相关操作。

本文通过讲解 redisServer、redisDB与数据字典dict之间的高防服务器联系,同时通过分析Set指令(v7.0 版本目前有240个命令)的执行过程,可以对其底层原理有更深的认知。
曾经有一位技术大咖说过:若想学习一个好的开源项目,那么首推Redis,无论从代码功能、变量声明,甚至从注释来看都无可挑剔。